欢迎您访问我爱IT技术网,今天小编为你分享的是IE技巧方面的电脑教程:【IE8浏览器如何确定文档模式】,平时在使用IE浏览器上网的时候,总会遇上这或那的问题,那本文就针对这些日常的问题收集并整理成IE技巧分享给大家!
IE8浏览器如何确定文档模式
本文将讨论IE8浏览器如何确定用以渲染网站的文档模式,如怪异模式(又称IE5模式)和标准模式(更多资料,英文:http://en.wikipedia.org/wiki/Quirks_mode)。该内容对于开发人员和客户来说,是很重要的。与此相关的,是我们最近更新的兼容性视图列表。此列表内容自从去年3月IE8正式版发布以来,已经减少了1000多个网站。从最初的3100多,减少到了现在的2000多一点。在与网站开发人员及标准制定人员的共同努力下,我们很高兴地看到需要出现在兼容性视图(CV)列表中的网站不断地在减少。<>
数据驱动的设计
在讨论设计细节之前,我想和大家分享一些我们用于设计兼容性体验的数据。
让我们来看一下世界范围内的上千个高流量网站,如qq.com和netlog.com,以及那些最初列入兼容性视图列表中(英文资料:兼容性视图列表)的网站的doctype(wikipedia英文资料,百度百科,CSDN社区)和X-UA-Compatible meta标签和头部:
26%的网站指定使用怪异模式,如果amazon.com,tworld.co.kr和unibanco.com.br。
41%的网站使用了Transitional文档类型,即准标准模式(mozilla英文资料)。
14%的网站已经添加了X-UA-Compatible meta标签或HTTP响应头,从而使用IE7标准模式进行渲染。
以上的数据是可以理解的:许多高流量网站需要在尽可能多的浏览器中渲染,这就是为什么他们会使用怪异模式。许多网站有专门针对IE7的页面而且许多网站创作工具,如Aptana Studio(英文网站)和Expression Web,则默认指定使用Transitional文档类型:
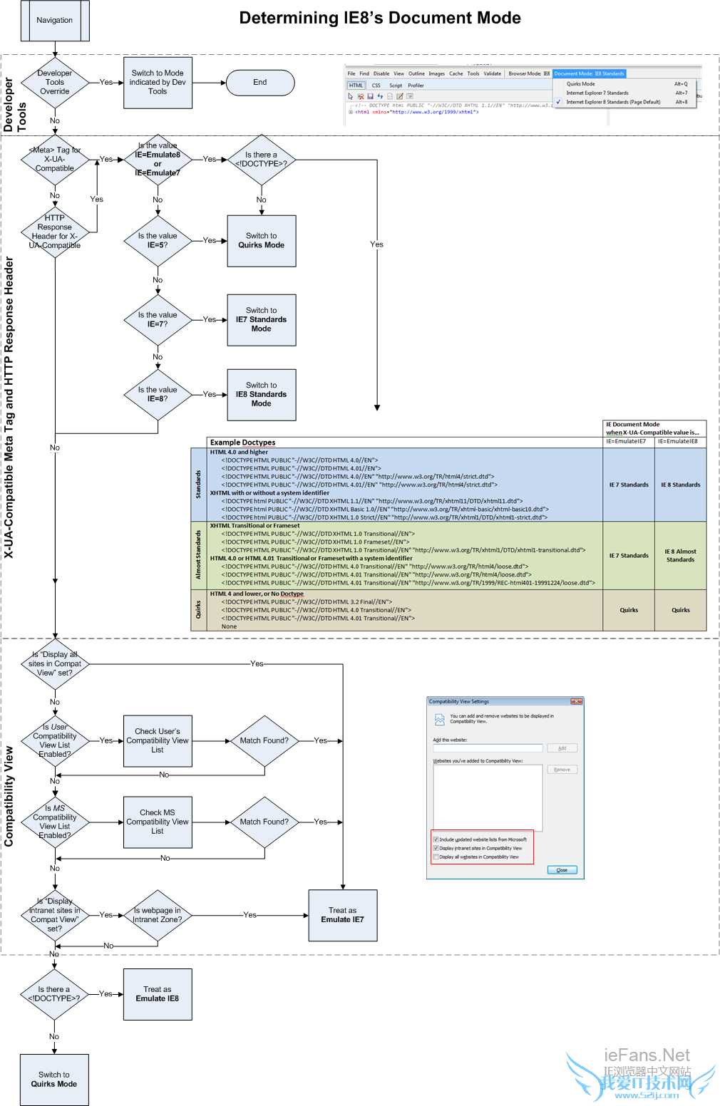
如果考虑一下网络的规模,那么将有几十亿的网页,分别指定使用怪异模式,IE7,准标准模式,或最新的标准模式。IE需要支持所有这些网站以确保世界范围内的用户拥有最好的体验。 有这些数据在手,我们设计IE8时考虑到了以下一些原则: 默认情况下,使用最标准的方式渲染网页。 如此前(IEblog英文,未翻译)的帖子(IEBlog英文,未翻译)所明确的,我们致力于互操作性,这便意味着默认情况下,使用最标准的方式渲染网页。 用户只是期待网页在IE中正常工作。 一小部分用户将需要改进那些在IE7标准模式中工作得最好的网站,以便使其可以工作在IE8的最标准的默认模式中。至于其他所有人,IE8提供了兼容性视图设置(IEBlog英文,未翻译)。 在这里,最好的用户体验是一切自动地如网站设计者希望的那样工作。这就是为什么我们提供了兼容性视图列表(MSDN英文资料)。与此同样重要的是,用户可以通过兼容性视图按钮,修复那些尚未加入列表中网站。 网站开发者完全掌控他们的内容如何被渲染。 X-UA-Compatible meta标签和头部会覆盖IE和用户的设置。他们也使网站开发者可以细粒度地调控如何在IE中渲染每一个网页。 比如,有些网站拥有一些专门为怪异模式写的网页,而另一些则为IE7标准模式。当IE收到的X-UA-Compatible头的值为EmulateIE7时,便会相应地以怪异模式或IE7标准模式进行渲染。 给网站开发者以工具和时间,帮助他们转换到IE8标准模式。 IE8引入了X-UA-Compatible meta标签和头部,这便给网站开发者提供了时间以转换到IE8标准模式。正如上文提到的,许多网站已经使用了这些机制来指定他们的内容必须使用IE7标准模式。 IE8如何确定文档模式的图解 给定了以上的原则,这里有四条规则明确了IE如何处理文档类型(doctype),X-UA-Compatible meta标签和头部,开发人员工具,以及兼容性视图设置。这些标准自上而下出现在下面的图解中。 开发人员工具的设置会覆盖一个标签(tab)中所显示的页面的全部文档模式。 X-UA-Compatible meta标签及此后的头部,覆盖兼容性视图设置和文档类型(doctype),除非X-UA-Compatible的值是EmulateIE7或EmulateIE8。 用户的兼容性视图设置(IEBlog英文,未翻译)会覆盖微软兼容性视图列表(MSDN英文资料)。 如果没有上述规则中的任何一种可以适用,则有文档类型(doctype)将决定网页使用以下哪一种模式进行渲染:IE8标准模式,IE8准标准模式,或怪异模式。 兼容性和互操作性是很复杂的。为了降低开发人员和用户使用的复杂度,我们希望看到更多的网站淘汰旧式的浏览器模式。我们也尊重网站开发人员对模式的选择。我们很高兴和网站所有者及标准组织成员继续(IEBlog英文,未翻译)提高(IEBlog英文,未翻译)IE的(IEBlog英文,未翻译)互操作性标准的实现。 非常感谢Jesse Mohrland对图解的检验。 原文作者: Marc Sibey Program Manager (本文系IE博客之翻译。原文请见:http://blogs.msdn.com/ie/archive/2010/03/02/how-ie8-determines-document-mode.aspx) (译者注:由于时间关系,没有办法将图解完全翻译——因为我太希望开始翻译关于IE9的内容。如有关于IE博客翻译或相关技术文章翻译的请求、建议及意见,欢迎留言。) 
关于IE8浏览器如何确定文档模式的用户使用互动如下:
相关问题:IE “浏览器模式”和“文档模式”的区别
答:“浏览器模式”用于切换IE针对该网页的默认文档模式、对不同版本浏览器的条件备注解析、发送给网站服务器的用户代理(User-Agent)字符串的值。网站可以根据浏览器返回的不同用户代理字符串判断浏览器的版本和安装的功能,这样就可以向不同的浏览... >>详细
相关问题:ie浏览器怎么把文档模式设置为默认ie9或者ie8,ie7...
答: 设置浏览器使用的dom模式为IE7 IE=EmulateIE8 IE8 IE=EmulateIE9 IE9 IE=edge 使用最新版本 不懂的话看一下这个http://www.cnblogs.com/0000/archive/2009/11/01/1593851.html >>详细
相关问题:IE9浏览器模式和文档模式如何更改?
答:开始运行输入C:\Windows\System32\gpedit.msc 打开管理模板 Windows组建 Internet Explorer 兼容性视图 打开Internet Explorer 7标准模式选择 已启用 OK! >>详细
- 评论列表(网友评论仅供网友表达个人看法,并不表明本站同意其观点或证实其描述)
-
